If your project is based on the previous version of the Software Communications Architecture (SCA) standard, version 2.2.2, VIAVI is still here to help. The SCARI Software Suite is the original integrated development environment for projects based on SCA version 2.2.2. The SCARI Software Suite follows the first operational version of the SCA standard, version 2.2.2.
The SCARI Software Suite has pioneered several innovations to simplify the development of SCA-based Software Defined Radios, from SCA applications and platform modeling, to automatic code generation, real-time validation, and refactoring. SCARI software has been used internationally by platform and radio manufacturers, as well as application providers, to reduce development risk and time-to-market, creating top-quality SDR products. SCARI software has also been fielded in thousands of military radios.
The SCARI Software Suite is an integrated development environment (IDE) composed of the SCA core framework and a set of tools for the development, test, and integration of applications and platforms. SCARI’s Model Driven Environment (MDE) will simplify the development of your embedded systems and applications, streamlining the development and test cycles to help you get your product to market faster.
Main Components
- SCARI-GT is the international reference Core Framework for SCAv2.2.2 compliant systems.
- SCA Architect is the modeling tool used by developers to develop and assemble SCAv2.2.2 software components into applications.
- Radio Manager is a platform run-time monitoring tool used to install and control applications.
- R-Check SCA Adapter is plug-in tool for SCA Architect that allows developers to write specification-compliant code from start to finish, without the need to compile or deploy code to a device.
Update to SCA 4.1
The SCARI Software Suite is a legacy product that is still offered to SCAv2.2.2 users. VIAVI recommends new SCA users follow SCA version 4.1 which is supported by VIAVI Solution’s eCo Suite product line.
Below are key features and capabilities for each of the SCARI Suite components:

SCARI GT
SCARI-GT is the international reference Core Framework for SCAv2.2.2 compliant systems. SCARI Core Framework (CF) has been deployed in thousands of high-performance SCAv2.2.2. compliant radio systems around the world, such as the US Department of Defense Joint Tactical Network Centre (JTNC) as part of their test bed to validate and improve the accuracy of the JTRS Test Application (JTAP) conformance tool. The SCARI Core Framework boasts the following capabilities and features to provide the optimum development environment:
- Optimized for smaller Core Framework and faster boot time
- Supports a large combination of operating systems, object request brokers, and processors.
- Ultra-fast XML parsing for better runtime performance
- Collocated Domain and Device Managers
- Connection Optimization
- Standalone remote devices
- Optimized registration from Device Managers
- Not subject to ITAR restrictions

SCA Architect
SCA Architect is the modeling tool used by developers to develop and assemble SCAv2.2.2 software components into applications. Based on a Model-Driven Development (MDD) concept, SCA Architect models abstract all of the SCA programming specifics from the developer, enabling code generation of fully functional SCA components using POSIX C++. Some of the main features of Architect include: Key features of SCA Architect:
- Unambiguous modeling capturing containment relationship between deployed components and their target
- Automatic code generation of SCA artifact based on the designed model
- Zero-Merge philosophy that allows developers to remodel existing components, and regenerate code without having to merge two versions of the source code.
- Reusable modeling component elements allow you to quickly create new components.
- Real-time model validation, with over 180 rules, allows for early error detection which eliminates time-consuming retrofits and greatly accelerates the creation of SCA components
Import and repair legacy domain profiles and use the refactoring feature to automatically correct errors, selecting the desired correction from a number of suggested fixes.

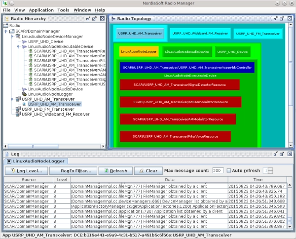
Radio Manager
Manager is a platform run-time monitoring tool used to install and control applications. In addition, it provides visualization capabilities to analyze software component deployment strategies. The VIAVI Radio Manager is an essential tool for debugging and testing SCAv2.2.2 systems.
Radio Manager provides real-time introspection of the SCA platform and reports the status of the devices and resources, refreshing the block diagram when needed. Radio Manager monitors events such as a new waveform being added, a device failing, a connection broken – all will be shown giving invaluable information to the integrators and testers to reduce debugging time.
The following are key features that make Radio Manager an essential tool for debugging and testing SCAv2.2.2 systems .
- Control the complete life cycle of an application on the target platform from instantiation, to starting, configuring, stopping, and finally terminating and removing the application.
- Provides a generic property browser which can render every type of SCA property and can change values dynamically or in batch mode.
- Extended introspection providing two different views for displaying the deployed software components. The hierarchical view uses a tree-like structure, where each node represents a deployed component. The block diagram view uses a block for each deployed component.
- Specialized HCIs can be launched to control the radio as it would be operated in the field.
- Debugging features offer full control over the deployed components to test the performance of the platform and applications.


R-Check SCA Adapter
R-Check SCA Adapter is plug-in tool for SCA Architect that allows developers to write specification-compliant code from start to finish, without the need to compile or deploy code to a device. R-Check SCA Adapter uses R-Check SCA, a tool developed by Reservoir Labs for the US Department of Defense Joint Tactical Radio System (JTRS) Test & Evaluation Laboratory (JTEL), to scan the developer’s code and identify any discrepancies between the code and the SCA specification.

- Built in SCA 2.2 and SCA 2.2.2 support
- Static Analysis tests all code at once, including across several file types
- Finds violations before system integration
- Direct linking from violations to SCA source reference material
Package | SCARI Suite Components | |||
---|---|---|---|---|
SCARI Suite |
![]() |
![]() |
![]() |
![]() |
SCA Core Framework |
![]() |
|||
SCA Design Tools |
![]() |
![]() |
||
Compliance Verification |
![]() |
Software Distribution
SCARI GT Core Framework is distributed in Object Code compiled for your operating environment (OE) defined by the combination of Processor / Operating System / CORBA ORB. It can be used for any project at your site that uses the specified OE.
SCA Design Tools are offered in binary format and are licensed on a per Developer basis. They can be used for any project, using any of the licensed SCARI GT.
Literatura
Folletos
Vídeo
- Basics of SCA, a Component Based Development Paradigm
- Building an SCA Application using VIAVI eCo Suite
- Introduction of Software Defined Systems and Software Communications Architecture (SCA)
- SCA as an Open Software Architecture candidate for the Development of Software Defined Systems
- How-To-Videos: SCS for SDR/SDS
Asistencia en cada paso
Proporcionamos soporte técnico, servicios, una formación completa y los recursos que necesita. Todo ello forma parte de lo que hacemos con el fin de maximizar el valor de su inversión en VIAVI.
Déjenos ayudarle
Estamos a su disposición para ayudarle a avanzar.